Hola a todos como os coméntame en el post anterior, vamos a ir viendo las nuevas mejoras relacionadas con Planning que ya nos van anunciando. Algunas vais a ver que son de Planning y otras de no, como Analytics Designer, Integration. Mi intención es centrarme en las que nos pueden servir para Planning. En el post de hoy veremos las siguiente mejoras que tenemos desde 2020.03 hasta 2020.07

Release 2020.03
OData Services on more SAP systems
Como sabéis, tenemos la posibilidad de conectarnos a SAP S / 4HANA con servicios OData, y como estos nos pueden ayudar ayudar para ajustar precios, cantidades etc, tareas de Planning. Ahora esto mismo podremos hacer con, SAP BW, sistemas SAP HANA y sistemas SAP (BPC). Es importante ya que amplia las opciones de planning.
Export blank values as the specified value
Cuando exportemos los datos a nuestros sistemas desde SAC a nuestros SAP BW, podemos exportar los valores que estén en «Blanco», «Sin Asignar» y asignarles un valor constante.

Release 2020.04
Export data from SAP Analytics Cloud to S/4HANA Activity Type Plan Cost Rates
Se amplia la oferta de poder exportar los datos a S/4 HANA desde SAC, ahora podremos enviar los datos a S / 4HANA Activity Type Plan Cost Rates (ACCOSTRATE). Enviando los data a ACDOCP.

Return the current Coordinated Universal Time in Advanced Formulas
Nueva función TODAY dentro de Fórmulas avanzadas que devuelve la fecha actual del sistema en (UTC) en el formato AAAAMMDD. Recodar que se puede devover la hora lo local con CONFIG.TIME_ZONE_OFFSET.

Release 2020.05
Set Completion Options to Ignore
Cuando realicemos copias de datos entre modelos, tenemos la nueva opción de «Ignore», esto nos ayudará a que los miembros de origen que no se asignen a miembros de destino se «Ignoran».

Enhanced Table experience
Mejoras a nivel de usuario cuando introduce los datos en SAC, son las siguientes:
- Mejora en el rendimiento de gráficos y umbrales a nivel de celda
- Podremos especificar la altura exacta de cada fila o usar la configuración de Fiori (Default, Condensed, Cozy)
- Definir el ancho exacto de cada columna, cuando no son «non-responsive»
- Utilizar «Esc» para anular todas las selecciones de miembros
- La barra de desplazamiento suave aparece cuando el cursor se desplaza sobre la tabla y evita que haga clic.

onBeforeExecute event
Han incluido el evento «OnBeforeExecute» para los procesos de Planning, Data Action Trigger y BPC Planning Sequence. Estoy seguro que sacaremos provecho de esta nueva opción, por ejemplo, hacer comprobaciones antes de lanzar el proceso.
Release 2020.06
Data Locks
La opción es cuando estamos construyendo la aplicación podremos ver las opción de bloqueo de datos al igual que cuando se está ejecutando.

Reference another time dimension for time functions NEXT/PREVIOUS
En modelos de planning con varias dimensiones de tiempo, podremos hacer referencia en las formulas script a funciones Next y Previous. Como ejemplo nos ponen el escenario de «amortization of revenue recognition».

Release 2020.07
Show Units and Scale in cell
Vamos a poder decidir donde mostrar las unidades de medida o la escala, si será, Default, Rows, Column y ahora «Cell».

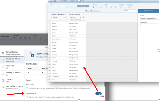
Create validation rules to define valid ranges of data
Vamos a poder realizar reglas de validación en modelos de Planning, esto nos puede ayudar a filtrar los datos exactos que se podrán incluir en el modelo de Planning.

Calendar Integration for Reviewer in Story
En la revisión de una historia como parte de una tarea de calendario, podremos acceder a ella a través de la nueva barra de estado, se encuentra en la parte superior de la historia. Nos muestra información del calendario cuando pasamos por encima, junto con los botones Enviar, Rechazar y Detalles, ahorrando «Click».

Open the data locking editor from a Data Locking Task
Podemos abrir fácilmente el Data Locking editor en modo de read-only desde Data Locking Task. El contexto de la tarea se aplica al Editor como dimensiones de conducción para que pueda ver el estado de bloqueo actual de su tarea.

Seguir avanzando, saber es bueno y también, saber quién sabe, puede ayudarnos…
Mucha Suerte y recordar ME QUEDO EN CASA!!!!

2 comentarios sobre “SAP Analytics Cloud Planning 2020.03 to 2020.07”